3 deklaracjeza darmo
W programie e-pity Płatnika dostępna jest opcja konwersji dla formularza PIT-11, np. można przekonwertować formularz PIT-11 (28) do wersji PIT-11 (29). Funkcjonalność jest przydatna w przypadku, gdy chcemy uaktualnić formularz do nowszej wersji, bez potrzeby ręcznego przepisywania pól lub importujemy formularze z innego programu, który jeszcze nie obsługuje najnowszej wersji druku. Aby skorzystać z funkcjnonalności, należy przejść do zakładki Moje formularze, zaznaczyć formularze, które chcemy przekonwertować i nacisnąć w gónym menu opcję 'Konwertuj wersję'.

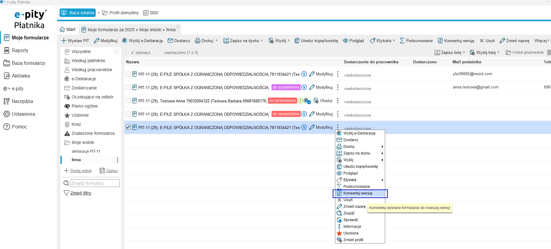
Możemy również zaznaczyć formularz na liście 'Moje formularze', kliknąć w 'Więcej akcji' i wybrać opcję 'Konwertuj wersję'.

Następnie możemy wybrać do jakiej wersji ma zostać przekonwertowany formularz oraz czy chcemy zamienić konwertowany formularz, czy zapisać przekonwertowany formularz jako nowy.


Opcja konwersji dostępna jest również w edytorze formularza. Można z tego poziomu zgłosić potrzebę dodania opcji konwersji do druku, dla którego opcja konwersji nie jest aktualnie dostępna w programie.

Opcję 'Konwertuj formularze' można wywołać także z poziomu głównego menu: Narzędzia -> Konwertuj formularze:
